Какие виды криптовалют бывают и чем они отличаются

Разбираемся в основах

Биткоины, мемкоины и другие виды криптовалюты

Спросите у прохожих, что такое криптовалюта, 90% скажут — «биткоин». Но на самом деле криптовалюта это очень большой рынок, все активы вместе на котором стоят больше $3 трлн. Это в несколько раз больше, чем экономика многих стран.

В статье рассказываем, что существует на рынке помимо биткоина и чем эти проекты отличаются друг от друга.

Дисклеймер. Информация, представленная в этой статье, носит исключительно ознакомительный характер и не является финансовой и инвестиционной рекомендацией. Мы не призываем покупать, продавать и совершать любые действия, связанные с криптовалютой. Инвестиции в криптовалюту связаны с высокими рисками, в т.ч. с риском потери вложенных средств.

Монеты и токены: в чем разница

Монеты и токены — это два основных вида криптоактивов. Они устроены по-разному и выполняют разные функции.

Монетами считаются те криптовалюты, которые работают на собственном блокчейне. Это значит, что все транзакции с ними записываются в отдельную цепочку блоков, каждая монета имеет свой протокол и правила работы сети. Примеры таких монет — Bitcoin, Ethereum или Solana.

Токены создают на базе уже существующих блокчейнов. Чаще всего для этого используют сеть Ethereum и Solana.

Кроме того, монеты и токены обычно имеют разное предназначение. Монеты в первую очередь нужны для платежей внутри блокчейна. У токенов функционал шире. Они часто привязаны к конкретному проекту или платформе. Например, токен может давать скидку при покупке услуг компании. Либо дает возможность голосовать за будущую дорожную карту проекта. 

Что такое биткоин

Bitcoin (BTC) — это первая в мире криптовалюта, которую создали в 2009 году. Его создал человек или группа под псевдонимом Сатоси Накамото. Но кто этот человек или группа людей — до сих пор неизвестно.

Bitcoin работает по системе Proof-of-Work, которая помогает проверять операции и добавлять новые данные в сеть. Работает все благодаря обычным пользователям-участникам сети. Их называют майнерами.

Суть майнинга в том, что компьютеры, разбросанные по всему миру, проводят вычисления и таким образом генерируют новые блоки блокчейна. Чтобы блок стал частью сети, нужно определить хэш (результат некоего математического преобразования блока) от предыдущего блока — так можно «прикрепить» ещё один блок. Майнер, который первым подберет хеш и включит блок в сеть, получит награду — биткоины.

В январе 2025 года биткоин занимает 58% от общей рыночной капитализации криптовалют. Это примерно $1,8 трлн.

График капитализации биткоина
График капитализации биткоина. Источник

Что такое Эфириум

Ethereum (ETH) — вторая по величине и популярности криптовалюта. В январе 2025 года его капитализация составляет $390 млрд.

Стоимость криптовалюты Ethereum
Стоимость криптовалюты Ethereum. Источник

Ethereum — это не просто криптовалюта, как Bitcoin. Это целая платформа для создания децентрализованных приложений (dApps). Главная особенность эфириума — поддержка смарт-контрактов — программ, которые автоматически выполняют заданные действия при определенных условиях. Например, если человек купит товар, смарт-контракт это увидит и сам переведет деньги продавцу.

Смарт-контракты лежат в основе многих криптопроектов. С их помощью можно создавать свои токены, биржи, игры и другие сервисы. Вся фишка в том, что благодаря этой технологии пользователи могут взаимодействовать с проектами ними напрямую, без посредников. Если раньше для сложных сделок нужны были юристы и бумаги, то в проектах на базе Ethereum все контролируется кодом.

Что такое стейблкоины

Стейблкоины — это криптовалюты, цена которых привязана к традиционным активам. Чаще всего это доллар США, но иногда крипту привязывают к евро, золоту или нефти. В целом, привязать стоимость монеты можно ко всему, что имеет относительно стабильную стоимость.

Такая привязка решает проблему волатильности. Стоимость обычных криптовалют вроде Bitcoin или Ethereum может сильно меняться в цене за короткий срок. Это неудобно, если человек получает зарплату в криптовалюте или хранит ее для переводов

Курс стейблкоинов сильно не меняется. Отклонения от 1 доллара бывают, но обычно это сотая процента. 

Стейблкоины бывают 2 типов:

  • Неалгоритмические. В этом случае резервы криптовалюты хранят в фиатных деньгах или других активах. То есть для каждого выпущенного стейблкоина эмитент держит на счету реальный доллар или его эквивалент. 
  • Второй вариант — алгоритмическая привязка. В этом случае нет реальных резервов. Вместо этого специальный алгоритм следит за ценой монеты и автоматически регулирует ее эмиссию. Если цена растет выше 1 доллара, то алгоритм выпускает больше монет, чтобы ее снизить. И наоборот.

Неалгоритмические стейблкоины безопаснее и более популярны. Например, USDT от компании Tether Limited оценивается в $137 млрд. На сайте компании можно отслеживать, сколько токенов выпущено, на каких блокчейнах, и какими резервами они обеспечены. Tether Limited утверждает, что большая часть резервов хранится в казначейских облигациях США.

USDC от криптобиржи Coinbase и компании Circle. Капитализация проекта — $45 млрд. Эмитент заявляет, что хранит резервы в долларах и казначейских облигациях США. Резервный фонд Circle зарегистрирован Комиссией по ценным бумагам и биржам США, поэтому эмитент обязан соблюдать санкции США.

USDT занимает 3 место по капитализации, а USDC — 8
USDT занимает 3 место по капитализации, а USDC — 8. Источник

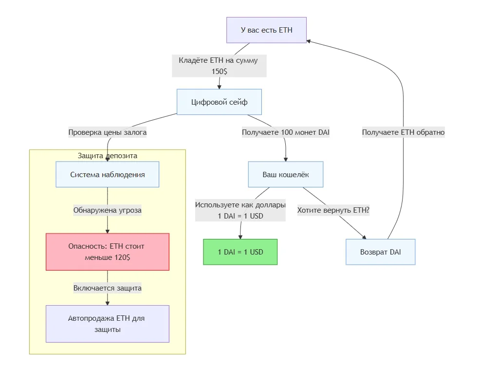
Пример алгоритмического стейблкоина — DAI от сообщества MakerDAO. Он работает на блокчейне Ethereum и использует умные контракты для контроля количества монет. Пользователи могут сами создавать DAI, блокируя другие криптоактивы в качестве залога.

Работает это по принципу усовершенствованного ломбарда: вы кладёте ETH на сумму $150 и получаете 100 DAI, которые можете использовать в любых целях. Когда вы возвращаете 100 DAI, ваши ETH возвращаются к вам в полном объеме.

Важно. Залог всегда должен быть больше суммы займа. Это нужно для защиты от падения цены ETH: если стоимость криптовалюты опустится до критической отметки ($120), система автоматически продаст ваши ETH, чтобы покрыть долг. При этом 100 DAI возвращать не придется. 

Схема работы DAI
Схема работы DAI

К алгоритмическим стейблкоинам мало доверия после краха популярного проекта Terra в 2022 году. Тогда стейблокоин TerraUSD отвязался от доллара США и инвесторы потеряли около $60 млрд.

Что такое альткоины

Альткоины — это все криптовалюты, кроме Bitcoin. Само слово «альткоин» происходит от «альтернатива Bitcoin». Ethereum тоже можно назвать альткоином. Но так как это вторая по величине валюта, которой доверяют пользователи и на которую приняли ETF (как и на биткоин), в этой статье мы решили не брать ее в список альткоинов.

Все альткоины относят к разным категориям в зависимости от их применения.

Приватные монеты

В обычном блокчейне вроде Bitcoin можно отследить все переводы и увидеть, сколько монет лежит на каждом кошельке. Приватные монеты — это криптовалюты, в которых нельзя отследить информацию об отправителе и получателе, сумме перевода и т. д.

Такие криптовалюты работают на основе разных криптографических протоколов, которые перемешивают транзакции между собой или прячут настоящие адреса за одноразовыми псевдонимами. В результате становится очень сложно понять, кто, кому и сколько отправил.

Самые известные приватные монеты — это Monero (XMR), Zcash (ZEC) и Dash (DASH). Сейчас они не пользуются большой популярностью, потому что большинство стран запретили биржам операции с анонимными монетами. Например, OKX и Binance уже удалили токены с бирж. Причина запрета — из-за высокой анонимности криптовалютой часто пользуются преступники. Например, для отмывания денег, торговли наркотиками или вымогательства. 

Поэтому купить их не так просто. Из-за этого капитализация всех анонимных монет составляет $6 млрд., что меньше 1% от всего рынка.

Самые известные приватные монеты

Управляющие токены

Эта криптовалюта дает держателям право участвовать в развитии проекта. Владельцы токенов могут предлагать идеи по улучшению платформы и голосовать «за» или «против» изменений.

Чем больше у человека управляющих токенов, тем весомее его голос. Например, если у вас 1000 токенов, а у другого участника 100, ваше мнение будет учитываться в 10 раз сильнее.

Управляющие токены позволяют децентрализовать (распределить) процесс принятия решений. В традиционных компаниях всем обычно руководит небольшая группа управленцев. А в проектах с governance-токенами решения принимаются всем сообществом.

Управляющие токены работают в сфере децентрализованных финансов (DeFi). Например, на платформе Uniswap (торкен UNI), Aave (токен AAVE), Compound ( токен COMP). Держатели токенов голосуют за размер комиссий, распределение доходов, добавление новых функций и др. вопросы.

Пример голосования на платформе AAVE, где могут голосовать только владельцы токена AAVE
Пример голосования на платформе AAVE, где могут голосовать только владельцы токена AAVE

RWA

RWA (Real World Assets) — это криптовалютная версия активов из «реального мира» вроде акций, облигаций или недвижимости.

Когда человек покупает такой токен, получает те же права, что и при владении традиционными финансовыми инструментами. Например, долю в компании, право на часть прибыли или дивиденды.

Название таких токенов отличается в разных странах. В Европе и США их считают security-токенами — от английского securities, «ценные бумаги». В России это цифровые финансовые активы. Их выпускают, продают и покупают на специализированных платформах, зарегистрированных Банком России.

По законам РФ, цифровые финансовые активы не считаются криптовалютой. 

NFT

NFT (Non-fungible token) — уникальный цифровой сертификат, который подтверждает оригинальность виртуального объекта и право владения им.

Представьте, что человек покупает квартиру. После сделки информация о новом владельце вносится в единый государственный реестр недвижимости. В реестре каждой квартире присвоен уникальный кадастровый номер, по которому можно узнать её характеристики, историю владения и текущего собственника. 

Точно так же работает и система NFT: один токен — одна уникальная запись в цифровом реестре, который хранится в блокчейне. Эта запись содержит два ключевых элемента: сам цифровой объект (например, произведение искусства, игровой предмет или коллекционную карточку) и идентификатор кошелька владельца в блокчейне. Благодаря этому можно всегда точно определить, кому принадлежит тот или иной цифровой актив, и проследить всю историю его владения.

Бум NFT был в 2021–2022 годах. Тогда многие художники продавали свои работы в виде токенов и зарабатывали миллионы долларов. Например, в 2021 году художник Beeple продал коллаж из 5000 картинок за $69 млн. 

Коллаж Beeple

Сейчас NFT не так популярны, стоимость многих токенов упала на 95–99% от исторических максимумов. Например, коллекция BAYC упала с $422 тыс. на пике до $52 тыс. в 2025 году.

стоимость BAYC

Мем-токены

Мем-токены — криптовалюты, которые связаны с шутками и мемами. Их создают ради шутки или под влиянием интернет-мемов. Самый известный пример такой монеты — Dogecoin. Его символ — мордочка собаки сиба-ину из популярного мема Doge.

В январе 2025 года криптовалюта с собакой занимает 7 строчку среди всех криптовалют и имеет капитализацию 4,3 млрд долларов.

Капитализация Dogecoin

Особенность мем-токенов в том, что они живут за счет хайпа в соцсетях. Когда о них много говорят и шутят, цена резко растет. Особенно если к обсуждению подключаются знаменитости или крупные компании. Например, твиты Илона Маска не раз поднимали курс Dogecoin в разы.

В 2024 году был бум мемов. Например, в США была белка-блогер, аккаунт для которой завели Марк и Даниэла Лонгони. Со временем на криптобиржах появилась криптовалюта PNUT, названная в честь интернет-героя. Но в октябре 2024 года Департамент охраны окружающей среды штата Нью-Йорк (NYSDEC) изъял у семьи Лонго белку и усыпил ее из-за подозрения в заболевании бешенством. 

Посмертно было доказано, что эти подозрения оказались не оправданны. Новость сильно разлетелась по X (Twitter), люди стали массово скупать токен PNUT и в итоге через несколько недель его капитализация составила больше $2 млрд.

Капитализация Pnut

В криптосфере выделяют и другие, менее популярные и небольшие по капитализации виды криптовалют:

ИИ-криптовалюты (AI-tokens). Связаны с разработками в области искусственного интеллекта и используются для оплаты комиссий, подписок на сервисы, вознаграждения участников и т. д. Примеры: Fetch.ai (FET), Render (RNDR), Akham (ARKHM).

Токены криптобирж. Выпускаются криптовалютными биржами и предназначены для участие во внутрибиржевых акциях и мероприятиях. Примеры: Binance (BNB), Bitfinex (LEO), Gate.io (GT), OKX (OKB).

Токены криптокошельков. Обычно позволяют пользоваться кошельком со скидками на транзакции. Примеры: SafePal (SFP) или Trust Wallet (TWT).

Фанатские токены. Выпускаются спортивными клубами и платформами. Дают доступ к закрытым мероприятиям и помогают поддержать команду. Примеры: Paris Saint-Germain (PSG), FC Barcelona (BAR), Lazio (LAZIO), Galatasaray (GAL), UFC, Alfa Romeo Racing (SAUBER).

Game-Fi и Play-to-Earn токены. Связаны с блокчейн-проектами в сфере гейминга. Используются для внутриигровых операций. Примеры: Immutable (IMX), Ronin (RON), The Sandbox (SAND), Axie Infinity (AXS), Gala (GALA), Beam (BEAM), ApeCoin (APE), Notcoin (NOT), Hamster Kombat (HMSTR).

Но и это — лишь часть видов криптовалют. Рынок постоянно меняется и раз в несколько месяцев появляется новый нарратив. Под этот нарратив запускаются новые проекты и токены. Например, на момент создания статьи очень популярная тема ИИ-агентов.

Если сильно упростить, то ИИ-агенты — это программы, которые могут работать и принимать решения без помощи человека. Они могут отвечать на вопросы, делать расчёты, вести подкасты, соцсети и автоматизировать разные процессы.

Под конец 2024 года — начало 2025 в криптовалюте появилось много платформ для запуска таких агентов. Одна из самых популярных — платформа Virtuals. С октября 2024 по январь 2025 года стоимость их токена Virtual (который нужен для запуска ИИ-агентов) выросла на 29 000%.

стоимость Virtual

Разработчики запускают ИИ-агентов на подобных платформах, а вместе с ними — криптовалютный токен, благодаря продажам которого поддерживают и развивают проект. А иногда ИИ-агенты получают в управление криптовалюту, инвестируют ее и зарабатывают. Например, один такой агент собрал в X (Twitter) больше 300 тысяч подписчиков. В профиле агент обсуждает различные криптопроекты и рассказывает, во что инвестирует. 

За месяц капитализация токена агента выросла до $350 млн, а в пике доходила до $650 млн. Стоимость токена также росла от 0 до $0,65.

стоимость AIXBT

Причина — большой интерес к токену и популярность в соцсетях.

«Честно» — рассылка о том, что волнует и бесит

Искренние письма о работе и жизни, эксклюзивные кейсы и интервью с экспертами диджитала.

Наш юрист будет ругаться, если вы не примете :(
Готовая рассылка за 15 минут ⏰ ООО «Юнисендер СМАРТ», ИНН 9731091240, erid: 2VSb5yQvAY2